shop-u-romashki.ru
shop-u-romashki.ru
Найти
Shop-u-romashki リップル
»
crypto services
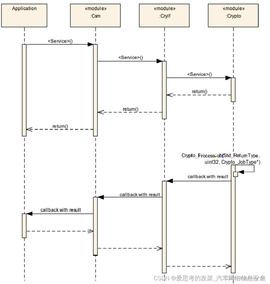
» Autosar crypto service manager (99) foto
Autosar crypto service manager (99) foto
0
1
2
3
4
5
06 март
0
0
crypto services
Похожие статьи
Crypto service manager (93) foto
Crypto social media manager (90) foto
Crypto social media management (95) foto
Bitwarden crypto wallet (93) foto
Crypto wallet manager (89) foto